Семейный бюджет
С помощью программы «1С:Деньги 8» можно формировать семейный бюджет, планировать текущие доходы и расходы, составлять проекты достижения конкретных финансовых целей. Финансовое планирование позволит оптимально распределять расходы, чтобы у семьи всегда имелись средства для нужных покупок и оплаты текущих счетов. Можно составлять несколько вариантов бюджета для различных ситуаций, например: «Главный план», «План с кредитом на год», «План при сокращении уменьшения доходов» и прочие. Это позволит быстро переключаться на подходящий вариант бюджета, когда финансовая ситуация поменяется.
Достижение финансовых целей
Программа «1С:Деньги 8» обладает широкими возможностями по управлению накоплениями:
- можно сформировать отдельные кошельки или счета, остатки которых не будут затрагиваться при планировании повседневных расходов;
- накопления можно характеризовать в зависимости от финансовых целей. Например, сумма на одном банковском депозите может быть зарезервирована под несколько целей: «Покупка дома», «Оплата курсов»;
- имеется инструмент для распределения накоплений по целям — если в семье изменится финансовая ситуация, все цели и накопления могут быть тут же актуализированы в соответствии с ней.
Программа позволяет контролировать не только сумму в накоплении, но и вести учет расходов для достижения финансовой цели. Например, можно учесть, что деньги на покупку краски относятся к финансовой цели «Ремонт». Для сложных финансовых целей можно составлять отдельные бюджеты, в которых подробно планировать все поступления денег и их использование.
Календарь поступлений и платежей
«1С:Деньги 8» позволяет использовать готовые шаблоны, которые делают учет схожих и повторяющихся финансовых операций предельно простым и удобным. Встроенный календарь служит для ввода конкретных дат выполнения таких операций — после этого программа автоматически напоминает о приближении указанных сроков. Любые запланированные операции фиксируются в календаре программы, при необходимости их можно переносить, пропускать или изменять.
Кроме того, на основании запланированных операций «1С:Деньги 8» составляет прогноз остатка денег. В вашем распоряжении всегда будет информация о том, какая сумма останется в «кошельке» на конкретную дату, что позволит исключить перерасход средств. Суммы запланированных операций учитываются также и при составлении бюджета.
Зачем нужно контролировать свои траты
Регулярный контроль за расходами позволяет достичь две цели. Во-первых, человек своевременно получает информацию, какую сумму он уже потратил в текущем месяце. Эти данные помогут ему понять, когда следует уменьшить траты, чтобы не выйти за рамки бюджета. Или, напротив, определить излишек денег, который он может безболезненно потратить или отложить на будущее.
Во-вторых, отслеживание расходов позволяет выявить, на что именно были израсходованы деньги. Определив направления, на которые уходит больше всего средств, можно сократить непроизводительные траты и сэкономить средства.
Клиенты Сбербанка могут контролировать свои расходы, не ведя систематических записей. Вся нужная информация автоматически аккумулируется в мобильном приложении, которое разработали сотрудники данной организацией. В этой статье мы рассмотрим:
- как установить на свой телефон приложение Сбербанка;
- какая информация доступна пользователям программы;
- какие преимущества и недостатки имеет данная разработка.
Деньги ОК

Изображение: «Деньги ОК»
Приложение, в котором вводить доходы и расходы можно только вручную. Но при этом в бесплатной версии есть все первостепенные инструменты для аналитики и планирования личных финансов: можно распределить траты по категориям, посмотреть, сколько в среднем тратите в день и за месяц. В приложении минималистичный, интуитивно понятный дизайн без лишней информации.
За 999 рублей можно приобрести расширенную версию приложения, в которой создатели предлагают больше иконок, тёмную тему, аналитику за год и за неделю, виджет, учёт кредитов и ещё несколько менее полезных функций.
Как установить приложение «Сбербанк Онлайн» и войти в него
Программу «Сбербанк Онлайн» легко найти на специализированных площадках — App Store для владельцев смартфонов марки iPhone с операционной системой iOS и на Play Маркет для тех, чей телефон работает на ОС Android. Для поиска данного приложения необходимо ввести его название в специальную строку. Установка программы на телефон занимает менее минуты.

Войти в мобильное приложение Сбербанка пользователю будет также просто. Для этого достаточно ввести на экране телефона 5-значный цифровой код. Напомним, что идентификация на сервисе «Сбербанк Онлайн» для пользователей стационарных компьютеров более сложна и состоит из 2-х шагов. Сначала необходимо ввести в специальные поля замысловатые логин и пароль, а затем код, который присылается в смс.
Войдя в программу, вы увидите раздел «Анализ финансов». Он удобно располагается прямо на главном экране приложения, в рубрике «Финансы».
Готовим бюджет в программе «1С:Деньги 8»
Расширение функциональности платежного календаря
В УТ 11.1 тоже было рабочее место, но оно было больше похоже на отчет. Да и по сути это и был отчет с дополнительными командами на форме.
- Список заявок — выводится только список заявок на расходование денежных средств.
- Календарь — выводится платежный календарь.
- Список заявок и календарь — окно делится на две части список заявок и платежный календарь.
Как работать с платежным календарем в УТ 11
Создадим две заявки на расходование денежных средств. Первую на оплату поставщику на сумму 50 тысяч рублей и вторую на выдачу подотчетному лицу на сумму 1000 рублей.
Помимо суммы и плательщика в заявках есть два важных параметры, влияющие на платежный календарь. Это Статус заявки и Распределение по счетам, т.е. с какого счета или кассы будет расход денежных средств. Для того, чтобы заявки попали в платежный календарь они должны иметь статус Согласованы. Переходим к работе в рабочее место Платежный календарь. Но перед этим введем начальные остатки по расчетному счету 100 000 рублей и 10 000 по кассе.
Если обратить внимание на остатки денежных средств, то они не изменились, хотя заявки согласованы. Это из-за того, что не выполнено распределение сумм по счетам
Выполним распределение сумм заявок (суммы к распределению отображаются в колонке К распределению). Распределение выполняется по кнопке Распределить. Сначала выполним распределение суммы 1000 рублей. Распределение будет на основную кассу, т.к. мы в заявке указали оплату наличными.
Если бы у организации было несколько касс, то в заявке в табличной части можно указать распределение по нескольким касса или по кассам и расчетным счетам одновременно. Далее распределим и сумму к оплате поставщику.
Что интересно, автоматическое распределение сначала списало остаток из кассы 9000 рублей, а затем 41 000 рублей с расчетного счета. Если помните форму оплаты, то мы не указали в этой заявке, куда распределять суммы. Но думаю такое автоматическое распределение устроит не всех, по этому необходимо будет зайти в заявку и откорректировать распределение по счетам. Также при выполнении распределения статус заявки меняется на К оплате.
Единственное неудобство я не увидел где в интерфейсе отображается статус заявки. Непонятно, какая из заявок готовая к оплате, а какая нет. Узнать это можно будет только при попытке создать платежный документ, при этом если заявка не в статусе К оплате будет ошибка. Для создания платежных документов предназначен выпадающий список команд Платежи. Для изменения статуса К оплате в заявке на расходование денежных средств предназначена команда К оплате (правда у меня она не сработала и я не разобрался в чем причина, но статус всегда можно поменять вручную). После того, как заявка перешла в статус К оплате, самое время сформировать платежные документы. Выполнить это можно по командам из выпадающего список команд Платежи. Когда сформирован документ оплаты, заявка перестает отображаться в списке заявок на оплату. Найти заявки по которым созданы документы оплаты можно в журнале Заявки на расходование ДС в разделе Казначейство.
Обратите внимание статус заявки так и остался К оплате. Но это поселений статус заявки и факт того, что заявка оплачена определяется отдельным флажком Оплачена
Если оплату заявки не подтверждает руководство её можно перевести в статус Отклонена.
Вот кратко рассмотрен процесс работы с Платежным календарем в УТ 11.2.3. Ещё хочется рассмотреть появившиеся возможности группировки заявок и данных платежного календаря, что может упросить работу сотрудникам при большом количестве заявок и платежей. Сначала рассмотрим возможности группировки заявок. По правой клавиши мыши в контекстном меню можно выбрать команду Группировать по. И один из трех её вариантов: по состоянию, произвольные группы или по партнеру. Либо отменить группировку выбрав без группировки.
Ещё есть возможность создавать собственные группы. Для этого сначала необходимо задать своё наименование группы.
А затем поместить эту группу заявку. И включить режим группировки Произвольные группы. Результат будет следующим.
Использование группировок в Платежном календаре происходит аналогичным образом. Режим группировки можно выбрать из выпадающего меню Группировка.
Ну и последнее есть ещё возможность устанавливать фильтр на отображения данных в платежном календаре. Настройка фильтра осуществляется по кнопке Фильтр счетов и касс.
О программе 1С: Деньги 8
Конфигурация создана разработчиками впервые в 2009 году на базе платформы 1С: Предприятие. Она характерна своей простотой и дружелюбным интерфейсом, который будет доступным для восприятия даже новичкам. Проведение расчетов в пределах прикладного решения не предполагает особых затрат во времени, так как пользователю будет достаточно ввести данные, после чего система воспроизведет подсчеты, предоставит отчетность и аналитику в соответствии с запросом.
Это комплексное решение, которое доступно для владельцев ПК на базе Windows, Linux, а также для собственников смартфонов на базе iOS, Android. Чтобы для чтения предоставлялась исключительно актуальная информация, устройства можно синхронизировать друг с другом.
Программа 1С: Деньги 8 позволит:
- Ввести поэтапный контроль всех действий, которые связаны с денежными перемещениями:
- прибыль и убытки в различных валютах;
- частные займы и взаимные расчеты;
- анализ динамики денежных поступлений и растрат, а также сопоставление данных с другими заданными периодами.
- Проектировать достойное финансовое состояние в будущем:
- вести учёт по денежным накоплениям, откладывать их на будущее;
- сопоставлять систематические издержки с актуальными финансовыми целями;
- остерегаться иррациональных капиталовложений, экономить;
- расписывать стратегические ресурсозатратные цели, создавать и откладывать бюджет на их реализацию.
- Руководить транзакциями:
- воспроизводить календарное планирование действий с личным капиталом (формировать документацию по списаниям и поступлениям);
- откладывать деньги на стратегические и тактические задания.
Недоработки раздела «Анализа финансов»
Инструмент, встроенный в приложение Сбербанка, позволяет клиенту быстро получать общую картину трат по картам. Однако более глубокое знакомство с программой позволяет обнаружить в ней и некоторые недочеты.
Например, при перечислении с дебетовой карты обязательного платежа на кредитный пластик в тратах фиксируется только сумма по уплате процентов за пользование деньгами. Остальная часть платежа считается обычным переводом с одного счета клиента на другой. Получается, что при фактической плате за кредит в размере, например, 5 000 рублей, в «Расходах» отображается только 1 000 рублей (проценты). Подобное несоответствие занижает размер ежемесячных трат по обслуживанию кредитов.
Разбивки расходов на категории тоже осуществляются не всегда корректно. Например, в статью «Досуг и развлечения» могут попасть расходы на распечатку текста, сервисное обслуживание лыж и даже покупка мыши для компьютера (в магазине «Игрушки, канцелярия и электротовары»). Эти траты к развлечениям не имеют никакого отношения, поэтому расходы на досуг в итоге оказываются завышенными.
В категорию «Супермаркеты» попадают траты на приобретение как продуктов питания, так и товаров для дома. Однако для ведения семейного бюджета многим людям удобнее учитывать эти расходы по отдельности.
Справедливости ради нужно сказать, что виновными в подобных несоответствиях являются не разработчики приложения. Траты по категориям разносятся автоматически в соответствии с МСС-кодами, которые внесены в терминалы торговых точек.
Детальный учет доходов и расходов
Программа позволяет вести учет расходов по самым различным статьям, которые вы определяете для себя самостоятельно. Четко сформулированные статьи расходов дадут вам полное представление о том, куда тратятся денежные средства и какую пользу эти расходы приносят. Система гибких отчетов позволит вам детально проанализировать движения денег. С их помощью легко можно определить необоснованные и скрытые расходы, проанализировать сезонные колебания доходов и расходов, определить их зависимости, оценить эффективность принятых ранее финансовых решений.
Помимо разделения на статьи расходов, можно проводить дополнительную аналитику: расходы на каждого члена семьи за определенный период, затраты на продукты (в разрезе магазинов), расходы на мобильную связь (в разрезе сотовых операторов) и так далее. Для отдельных статей расходов можно использовать количественный учет, например, для учета расходов на бензин, электроэнергию или газ.
Добавление отчетов
Сейчас мы создадим 2 отчета. Первый будет показывать какую сумму вам удалось заработать за период (например месяц) в разрезе источников дохода. Второй отчет покажет движение денег в кассе: приход, расход, остаток в разрезе кошельков.
Отчет Доход
Добавьте отчет Доходы. На вкладке Подсистемы укажите подсистему Касса. На вкладке Основные нажмите кнопку Открыть схему компоновки данных.

В следующем окне жмем Готово.
Добавьте Набор данных — Запрос.

В следующем окне нажмите кнопку Конструктор запроса.
В открывшемся окне добавьте все поля из таблицы Доходы.Обороты. Просто перетащите на право или два раза кликните на каждое поле. Получится вот так:

Нажмите Ок. Вы вернетесь в окно Схемы компоновки данных.
На вкладке Ресурсы перетащите вправо строку СуммаОборот.

На вкладке Настройки щелкните правой кнопкой мыши на Отчет и выберите Новая группировка.

Откроется маленькое окошко — нажмите Ок.
Чуть ниже в этом же окне на вкладке Выбранные поля перетащите поля Доход и СуммаОборот.

На вкладке Параметры поставьте галочки напротив Начала периода и конца периода. Так же для каждой строки нажмите пиктограмку как на рисунке и поставьте галочку как на рисунке.

Нажмите F5 (или Отладка / Начать отладку) и проверьте как работает ваш отчет:

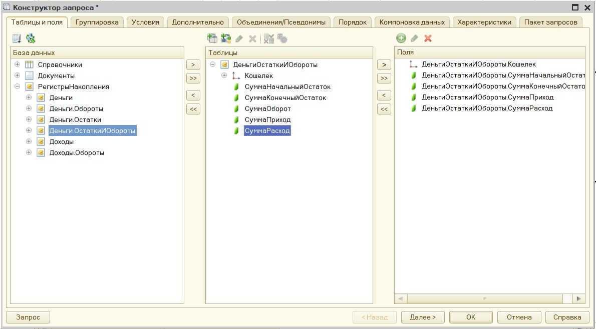
Добавьте отчет Касса
Добавьте новый отчет Касса. Запрос будет такой:

На вкладке Ресурсы должно быть так:

На вкладке Настройки вот так:

Не забудьте про вкладку Параметры:

Нажмите F5 и посмотрите на ваш отчет:

Миниденьги
Мобильное приложение Миниденьги — логичное продолжение философии подхода компании 1С к учету личной бухгалтерии. Иметь всегда под рукой персональный компьютер получается не у всех, а держать в голове все операции, даже за день, просто не возможно. И тут на помощь приходит мобильное приложение, которое можно установить на смартфон или планшет и пользоваться им в любое время. Совершили покупку и тут же зафиксировали её в мобильном устройстве. А, например, раз в неделю, перенесли данные в настольное приложение и провели анализ данных. Благо, механизмы синхронизации данных полностью автоматизированы, настраиваются быстро и легко и требуют только наличие интернета на мобильном устройстве и на персональном компьютере. Мобильное приложение доступно для скачивания в Google Play для ОС Android и в App Store для iOS и стоит не более, чисто символических, 150 рублей.
К слову, эта программа допускает полностью автономную работу без привязки к настольному приложению. А одну настольную программу можно синхронизировать сразу с несколькими мобильными, что позволяет работать вести контроль трат всей семьи.
Доступ к интернету требуется только в момент синхронизации данных, загрузки курсов валют и получения обновления, что ещё больше упрощает использование и без того удобного приложения.
Доходы и расходы выглядят так:
Проводить анализ данных можно и в мобильном приложении:
Отчеты
В программе «1С:Деньги 8» предусмотрен большой выбор отчетов для объективной оценки текущего положения дел и принятия мер по его улучшению. Они позволяют:
- всегда быть в курсе того, на что тратятся ваши деньги;
- вывести источники поступления денег с подробной детализацией;
- своевременно анализировать изменения своего финансового состояния и оценить эффективность принятых решений;
- получать динамику доходов/расходов по конкретной статье;
- оценивать реальный рост сумм накоплений, рассчитывать количество средств, необходимых для достижения финансовой цели;
- выявить статьи перерасхода и другие отклонения от бюджета;
- сверяться с выписками банка, проверить взаиморасчеты с должниками, получить историю изменения стоимости имущества.
Что дает человеку информация мобильного приложения Сбербанка
Клиент Сбербанка может мгновенно увидеть объективный размер своих трат, не пересчитывая остаток денег.
Интересно, что человеку почти всегда кажется, что он тратит меньше (примерно на 30%). Когда же пользователь видит, сколько на самом деле списано с его карт, он бывает удивлен и даже шокирован. Это касается как текущих месячных расходов, так и трат за предыдущие периоды. Цифра реальных расходов, появляющаяся перед его глазами по первому требованию, может мотивировать человека тратить деньги экономнее.
Приложение Сбербанка оперативно выдает клиенту информацию о соотношении расходов и денежных поступлений. Многие клиенты банка пользуются и дебетовой, и кредитной картой одновременно. Когда за несколько дней до зарплаты деньги на платежной карте заканчиваются, человек может перейти на расчеты кредиткой. Так постепенно и незаметно происходит накопление задолженности по кредитному пластику. В дальнейшем это приведет к тому, что расходы человека увеличатся (на сумму выплачиваемых банку процентов по кредиту), а доходы, соответственно, уменьшатся.
Если в «Анализе финансов» расходы клиента систематически превышают доходы, то это означает, что он живет в кредит и не по средствам. Отслеживание данных Сбербанка поможет привести в равновесие денежные поступления и финансовые траты.
Представленная в приложении структура расходов способствует выявлению сегментов, в которых клиент банка тратит слишком много. Это могут быть излишние расходы в супермаркетах, кафе, на транспорт и т. д. Определив «дыры», через которые «утекают» деньги, можно установить за тратами в данных категориях усиленный контроль и экономить свой бюджет.

Полезную и интересную информацию дает людям и анализ истории трат. Так, один мужчина после развода с женой решил посмотреть, на что она тратила деньги с его пластиковой карты (в период совместного проживания он этого не делал). Со слов молодого человека, он давал своей экс-супруге деньги на покупку продуктов питания для семьи. В кафе они обычно ходили вместе, и рассчитывался всегда он. Также они совместно покупали женщине одежду (его супруга нигде не работала).
За месяц, предшествующий разводу, женщина потратила с карты своего мужа 40 тысяч рублей. Каково же было удивление молодого человека, когда он увидел, что его бывшая израсходовала по выданной ей карте на продукты только 16%. Самыми крупными оказались траты в сегментах «Одежда» (27%) и «Развлечения» (24%, видимо, вместе с подругами). Среди статей расходов оказалось даже «Топливо» (12%), хотя своей машины у девушки не было. Выяснилось, что она заправляла авто своей подруги, когда они вместе ездили за покупками. Так молодой человек вскрыл «маленькие женские хитрости».
Как формировать показатели
Добавление элементов в справочники подсистемы Касса
Справочники вы создали. Нужно добавить элементы в эти справочники. Для этого нужно открыть вашу базу данных в режиме предприятие. Нажмите клавишу F5 или выберите в меню Отладка / Начать отладку. На вопрос Обновить конфигурацию? жмите Да. В следующем окне нажмите Принять.
Откроется база в режиме Предприятие. В этом режиме работают пользователи: вносят данные, формируют отчеты. Нажмите на подсистему Касса.

Кликните на справочник Кошельки. И добавьте элементы по кнопке Создать. Я добавил такие кошельки для примера.

В справочник Доходы добавьте виды доходов. Для примера я добавил следующие:

Доходы, расходы и долги
Данная опция предполагает возможность интеграции различных валют в одном интерфейсе. Ведение отчетности доходов и расходов можно осуществлять по составу членов коллектива, семьи, и для каждого подбирать оптимальную валюту. Мультивалютность позволяет обеспечивать всем членам коллектива равные права и доступ к работе с платформой, без дополнительной конвертации валют.
Проведение контроля задолженности производится в разрезе контактов, где фиксируются данные о кредиторах, должниках, а также последний день возврата. При помощи одной вкладки можно вести контроль над суммами всех долгов. Регулярные уведомления и внутрисистемные упоминания помогут избежать просрочки, для того чтобы в дальнейшем человеку не пришлось погашать задолженность с процентами.
Вести учет и контролировать свои ресурсы можно при помощи опции «Учет и контроль средств». Она включает в себя наличные деньги, вклады в банках, средства на дебетовых и универсальных картах. Подсчет всех сбережений ведется в разрезе кошельков, который объединяет разные типы, виды средств, а также все разновидности валют. При воспроизведении транзакций, поступлении денег на счет и при переводе на другие счета, владелец учетной записи сможет отслеживать динамику, так как информация по актуальному материальному положению обновляется в режиме реального времени. Ведение учета доходов и расходов доступно во всех необходимых разрезах передовой конфигурации.
Статьи бюджета — доходы и расходы
Для того, чтобы контролировать свои расходы, для начала необходимо их четко представлять. Делать это удобней всего, составив некоторую классификацию статей расходов. Для начала подумайте, на что у вас уходят деньги и на что планируете их тратить в будущем. В дальнейшем, при составлении вашего бюджета на следующий месяц вы сможете использовать эти статьи и именно по ним вы будете осуществлять контроль.
Исходя из моего опыта, есть часть статей расходов, которые являются универсальными и присутствуют практически у всех людей, в то время как другая часть может быть актуальна именно для вас. К универсальным статьям расходов могут относиться такие статьи, как:
- Расходы на продукты питания;
- Расходы на одежду и обувь;
- Расходы на транспорт;
- Мобильная связь и т.д.
Ваша задача составить перечень сколь угодно значимых (составляющих хотя бы 1% вашего дохода в месяц) для вас статей затрат, по которым у вас идут ежемесячные траты. Плюс перечень статей расходов может быть дополнен статьями, по которым вы сами хотите контролировать траты, даже если суммы этих трат в настоящий момент совсем не значительные.
Ввести статьи расходов вы можете войдя в раздел «Настройка и сервис», далее перейти на закладку «Настройка учета и справочники» и выбрав ссылку Статьи расходов.
Приведу в качестве примера, как может выглядеть справочник «Статьи расходов» в программе «1С:Деньги 8»:
Для удобства дальнейшего ведения учета было бы не плохо разбить расходы на несколько групп:
- Ежемесячные расходы;
- Нерегулярные траты.
Ежемесячные расходы есть смысл контролировать постоянно, в то время как нерегулярные траты (такие, как например, медицина или подарки на дни рождения) вы можете контролировать непосредственно в момент осуществления трат.
Хочу обратить внимание на один очень важный нюанс. Например, у вас есть статья расходов «Отпуск»
С одной стороны — это нерегулярные траты. С другой — если вы не будете планировать отпуск заранее, велика вероятность того, что по какой-то причине отпуск сорвется в последний момент просто из-за того, что у вас не будет достаточного количества денег. Поэтому я бы посоветовал тем, кто хочет без лишней нервотрепки регулярно ездить в отпуск и для кого это существенная статья расходов — относить его к ежемесячным расходам, периодически откладывая на него необходимые суммы.
Финансовое планирование
Программное обеспечение предлагает семье вести календарь событий, которые связаны с ее собственным капиталом. Таким образом, можно заблаговременно составлять план для реализации различных операций, среди которых выделяют:
- Систематические (ежедневная оплата бизнес-ланча, оплата коммунальных услуг, проезд, оплата курсов иностранного языка, услуг автосервиса и так далее).
- Разовые (путешествия, покупка автомобиля, квартиры, бизнеса, конкретной услуги).
- Соответствующие ранее утвержденному расписанию (возврат задолженностей согласно графику, который оговаривался и фиксировался заблаговременно).
Каждый перевод будет отображен в календаре для максимального удобства чтения. При взаимодействии с системой, приходят регулярные уведомления о ближайших операциях, либо о просроченных.
Помимо этого, опция «Плановые операции» понадобится пользователю при подсчете и распределении бюджета.
Поэтапный контроль над средствами реализован за счёт комплекса опций:
- Регистрация поступлений и растрат (наличных и безналичных).
- Инструментария для аналитики, который предоставляет возможность фиксировать в одном месте наиболее популярные магазины, сервисы и заведения, которые напрямую связаны с динамикой финансов. А также указывать прибыльные проекты и контрагентов.
- Вести планирование разовых и цикличных транзакций согласно календарю благодаря универсальным шаблонам переводов, способствующих оперативному вводу данных.
- Сохранять выписки из банков, настраивать таблицы для удобного взаимодействия с конфигурацией.
- Проводить систематичную аналитику, фиксировать динамику путем ведения и сохранения отчётности с высокой мощностью.
- Хранить наличные и безналичные сбережения, копить ресурсы для реализации стратегических целей, контролировать расходы.
- Вести учёт своевременной выплаты кредитных задолженностей.
- Заполнять декларации по выплате налогов.
- Пользоваться мобильным приложением для смартфонов и других гаджетов, которое позволяет следить за динамикой собственного капитала даже если нет доступа к персональному компьютеру.
Конфигурация 1С: Деньги 8 поможет ликвидировать ситуации нехватки денег на актуальные задачи, поспособствует экономии ресурсов для покупки дорогостоящих товаров и услуг. Обеспечит формирование финансовых резервов «на черный день» в различных валютах, станет незаменимым передовым инструментом для напоминания о плановых платежах, уведомлений о дедлайнах и других событиях в жизни пользователя, которые касаются его финансовой составляющей.
Как анализировать бюджет
Для того, чтобы иметь возможность контролировать свой личный или семейный бюджет разработчики программы «1С:Деньги 8» сделали простой, но весьма наглядный отчет, который называется «Отчет по бюджетам». Найти его можно также в разделе «Отчеты» основного меню программы.
Суть отчета заключается в сопоставлении плановых и фактических данных по месяцам, за которые вы вели бюджет. Внешний вид отчета представлен на рисунке ниже
Обращаем внимание на то, что для наглядности статьи расхода, по которым произошло превышение, показаны красным цветом. Аналогично, статьи доходов, по которым вы недополучили деньги, показаны также красным цветом
Если вам захочется посмотреть каждую конкретную цифру в отчете, вы легко можете это сделать, щелкнув на ней мышью и «провалившись» непосредственно в сам бюджет, а уже оттуда вы можете детализировать цифру по конкретным документам расходов.
По результатам отчета по бюджетам можно и нужно делать выводы и корректировать ваши расходы. Конкретные инструменты анализа выходят за рамки данной статьи, однако хотелось бы дать несколько простых практических советов, которые могут помочь:
Возможности «1С:Денег 8»
Учет хранения денег. Личные финансы могут храниться в виде наличных и безналичных средств в специальных «кошельках». Программа позволяет четко контролировать количество денег наличными, на банковских счетах, пластиковых картах, электронных кошельках. Загружайте банковские выписки из любых таблиц, настройте правило их чтения под свои пожелания.
Нет «деньгам на ветер». Удобные формы позволят четко фиксировать поступления, расходы и любые другие финансовые операции. Последующий анализ наглядно покажет, куда тратятся деньги — например, в разрезе магазинов, членов семьи, проектов, клиентов. Программа также позволяет вести учет операций по обмену валют, перемещений между «кошельками» и прочих движений средств.
Все по плану. Планируйте разовые и повторяющиеся операции в календаре, а для быстрого ввода данных используйте шаблоны операций. Запланируйте крупные расходы с привязкой к конкретной дате и заблаговременно отложите для них деньги.
Вперед к новым целям. Создавайте накопления, резервируйте их на отдельные финансовые цели или распределяйте по целям в соответствии с их приоритетами. Формируйте краткосрочные (ближайший отпуск, крупная покупка) или долгосрочные цели (пенсионные накопления), а также создавайте семейные резервные фонды для возможных незапланированных расходов. Контролируйте каждую статью расходов, направленных на достижение ваших целей.
Долги и должники. Используйте бюджет для контроля всех поступлений и списаний денег, включая получение и погашение кредитов, использование кредитных карт. Фиксируйте возврат денег, выданных вами в долг, и своевременно погашайте собственные задолженности.
Налоговая декларация — за считанные минуты. Теперь заполнение декларации о доходах не составит труда, даже если вы делаете это первый раз в жизни. Готовьте декларации по налогу на доходы физических лиц 3-НДФЛ и 4-НДФЛ за себя и своих родственников, используя специальный «Помощник ввода декларации 3-НДФЛ». Программа последовательно проведет вас по всем этапам подготовки налоговой декларации — от введения исходных данных до расчета налога и печати готового документа.
Финансовый учет в любое время и в любом месте. Используйте мобильные приложения на смартфонах и планшетах для оперативного учета расходов всеми членами семьи. Детальный учет доходов и расходов, перемещение денег между кошельками, контроль операции по обмену валюты, наглядные отчеты о текущей финансовой ситуации — все это доступно на экране личного гаджета.
Ведение учета
Программа «1С:Деньги 8» позволяет вести учет денежных средств, кредитов, долгов, инвестиций, имущества. Наличные и безналичные деньги в любой валюте удобно учитываются по различным местам хранения — «кошелькам». Это дает полное представление о том, сколько денежных средств находится в вашем личном распоряжении или у остальных членов семей, какое количество денег находится на банковских счетах, кредитных картах или в «Яндекс-кошельке».
Предусмотрены специальные удобные формы:
- для записи доходов и расходов, а также любых нестандартных финансовых событий;
- для внесения в программу данных из кассовых чеков, счетов за коммунальные услуги и прочих расчетных документов;
- для учета обмена валюты и перемещения средств между «кошельками»;
- для учета накладных расходов параллельно с переводом денег и расчетами по долгам;
- для учета покупки имущества в кредит.
Итоги
1С:Деньги, несомненно, лидер среди средств учета домашней бухгалтерии. Какое ещё приложение может похвастаться таким широким функционалом, продуманностью и простотой? А мобильной и web версией? Все алгоритмы программы открыты, что означает полную открытость к модификации под любые нужды самого требовательного пользователя, чем могут заняться опытные специалисты по весьма приятным ценам. И стоит это смешных денег, которые, при должном подходе, «отбиваются» уже через месяц учета. Все это и есть простой ответ на вопрос, «как же научиться копить». Остаётся только начать пользоваться и сразу осознать, что от первого миллиона раньше отделяло немногое. И это «немногое» называется 1С:Деньги.
Последний вопрос, который может у вас остаться — сколько же стоит и где купить это великолепное решение для сохранения семейного бюджета?! Ответ прост. Вы можете заказать данную программу у нас. Ознакомьтесь с ценами . В цену включена установка и помощь в заполнении первичных данных. Три часа консультаций по telegram бесплатно!!
1С 8 деньги
Итого
С помощью приложения «Сбербанк Онлайн» можно анализировать свои расходы, не ведя систематических записей. Программа мгновенно выдает пользователям общую картину их финансовой жизни: сумму и структуру расходов и начислений за текущий месяц, а также аналогичную информацию за предшествующие периоды.
Для общего контроля за расходами данных из приложения «Сбербанк Онлайн» вполне достаточно. Однако есть люди, которые любят подходить к контролю за своим бюджетом более детально. Дотошных клиентов возможности мобильного приложения Сбербанка могут не удовлетворить. Им мы советуем воспользоваться специальными программами по учету расходов и доходов, которые имеют более тонкие настройки.
moneyzz.ru
Рубрика:
Инструкции, советы и пошаговые руководства




























